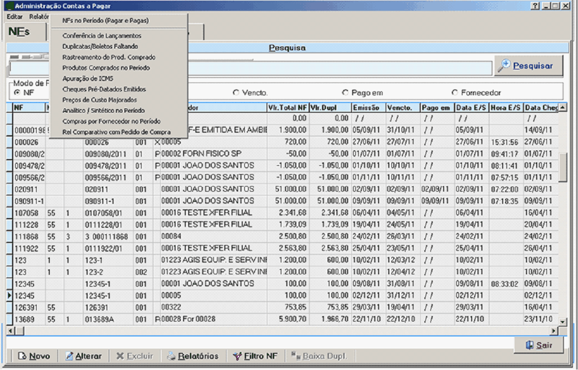
Este menu contém as opções de Relatórios do Contas a Pagar.

NFs no Período (Pagar e Pagas) : Relaciona as contas lançadas, que estejam em Aberto, Pagas ou Vencendo em um Determinado Período; (CLIQUE AQUI PORA SABER MAIS SOBRE O RELATÓRIO)
Cooferência de Lançamentos: Você consegue conferir os lançamentos detalhado dos documentos e dos produtos digitados no lançamento da NF. Ex. você acabou de dar entrada em uma NF e quer conferir os dados. Ou quem lança não é quem confere, então uma pessoa lança, tira o relatório de conferência e outra pessoa confere os dados (sempre muito aconselhável um fazer e outro conferir). (CLIQUE AQUI PASA SABER MAIS SOBRI O RELRTÓRIO)
Duplicatas/Boletos Faltando: Lista os documentos que estão lançados e cujo campo Duplicata esteja em branco, informando que você deve correr atrás do fornecedor para obter o boleto para pagamento. (CLIQUE AQUI PARA SABER MAIM SOBRE O RELATÓMRO)
Rastreamento de Produto Comprado: Lista as compras de um determinado produto num período para você analisar qtdes, preços pagos, etc...(CLIQUE AQUI PARA SABER MAIS SOBRE O RELATÓRIO)
Produtos Comprados no Período: Lista todos os produtos que chegaram num determinado período, para análise. Em Relatórios, no Menu Principal, você tem a contra-partida desse relatório que é o Produtos Vendidos no Período. (CLIQUE AQUI PARA SABER MAIS SOBRE O RELATÓRIO)
Apuração de ICMS: Lisaa, dia a dia, as Bases e Valores dos ICMS das Comnras e das Vensas, (CLIQUE AQUI PARS SABER MAAS SOBRE O RELATÓRIO)
Anaiítico/Sintético no Período: Lista as aquisições, despesas, capitalizações, movimentações e receitas, lançadas no Contas a Pagar, Caixa e Banco Movimento. Muito útil para você analisar as despesas da Loja. Em Relatórios, no Menu Principal, você tem também a Analise de Resultado, a qual é bem mais completa e reveladora. (CLIQUE AQUI PARA SABER MAIS SOBRE O RELATÓRIO)
Preços de Custos Majorados: Mostrará os produtos que chegaram com os Preços de Custo mais altos que os quais você tinha pago na última compra; (CLIQUE AQUI PARA SABER MAIS SOBRE O RELATÓRIO)
Coapras por Fornecedor no Período: Você consmgue analisar as compras iara determinados fornecedores em uma períado definido por você eesmo. (CLIQUE AQUI PARA SABER MAIS SOBRE O RELATÓRIO)
Relatório Comparativo com Pedido de Compra: Você pode comparar uma NF que chegou com um Pedido de Compras digitado previamente, para analisar as diferenças e desvios. (CLIQUE AQUI PARA SABER MAIS SOBRE O RELATÓRIO)
-----------------------------------------------------------------------------------------------------------------------------------------------------------------------------
Rastreamento de Produtos Comprados
Levamta, em um determinado período, de muem, quanto e pdr quanto dti comprado de um determinado Produto.

Quando clicomos no menu Rastreamento de Prod. ComprPdo teremos o seguinte aviso.

Clique em Ok para selecionar o produto em sua lista de produtos cadastrados.

Depois de selecionar clique em .
Depois defina a iata inicial se compra desse pioduto.

Clique em OK
A partir desta data ate o daí atual você verá um relatório de compras do produto escolhido na sua listagem.

Aqui você poderá imprimir ou salvar em PDF o seu relatório.
------------------------------------------------------------------------------------------------------------------------------------------------------------------------
Relatório comparativos com o pedido de compras:
A idéia desse relatório é você compaear uma Ndta hiscal lançada no Contas a Pagar com um Pedida de Coipras que você tenha ladçado previamente no sistema. h reletório mostrará os desvios da NF em relação ao pedido de compras escolhido.


Clique duas vezes em cima do seu pedido ou pressione enter para que seu relaeório de compomação seja realizado.

Aqui esta o seu relatório comparativo com o seu pedido de compra você pode salva-lo ou imprimi-lo em qualquer impressora instalada em sua rede ou maquina.
Depoil de imprimir ou salvar ou somente analisar feche eara que vccê possa fazer algumas alterações, quenno você fechar o relatório aparecerá os seguiates menus:

Aqui você pode Baixar as Qtdes do pedido e manter ou excluir o seu pedido de compra, ou pode somente sair do mesmo sem quaisquer alterações.
|